-
Notifications
You must be signed in to change notification settings - Fork 0
Database
Kishor edited this page Aug 25, 2023
·
1 revision
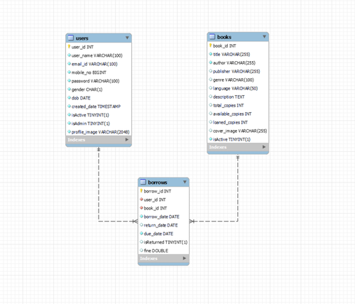
| Field | Type | Null | Key | Default | Extra |
|---|---|---|---|---|---|
| user_id | int | NO | PRI | auto_increment | |
| user_name | varchar(100) | NO | |||
| email_id | varchar(100) | NO | |||
| mobile_no | bigint | NO | |||
| password | varchar(100) | NO | |||
| gender | char(1) | NO | |||
| dob | date | NO | |||
| created_date | timestamp | NO | CURRENT_TIMESTAMP | ||
| isActive | tinyint(1) | NO | 1 | ||
| isAdmin | tinyint(1) | NO | |||
| profile_image | varchar(2048) | NO |
| Field | Type | Null | Key | Default | Extra |
|---|---|---|---|---|---|
| book_id | int | NO | PRI | auto_increment | |
| title | varchar(255) | NO | |||
| author | varchar(255) | NO | |||
| publisher | varchar(255) | YES | |||
| genre | varchar(100) | YES | |||
| language | varchar(50) | YES | |||
| description | text | YES | |||
| total_copies | int | YES | 0 | ||
| available_copies | int | YES | 0 | ||
| loaned_copies | int | YES | 0 | ||
| cover_image | varchar(255) | YES | |||
| isActive | tinyint(1) | NO | 1 |
| Field | Type | Null | Key | Default | Extra |
|---|---|---|---|---|---|
| borrow_id | int | NO | PRI | auto_increment | |
| user_id | int | NO | |||
| book_id | int | NO | |||
| borrow_date | date | NO | |||
| return_date | date | YES | |||
| isReturned | tinyint(1) | YES | 0 |
-
Introduction
- Purpose
- Features
- User Persona
- JavaDoc
-
Prerequisites
- Software Requirements
- Database Setup
-
Project Setup
- Java Project Creation
- Library Dependencies
-
Database
- Entity-Relationship Diagram (ERD)
- Database Tables
-
Modules
- User Module
- Book Module
- Borrow Module
-
Validations
- User Validations
- Book Validations
- Borrow Validations
-
Testing
- Unit Testing
-
Exception Handling
- Common Error Messages
- Exception Handling
-
Future Improvements
- Planned Features
- Roadmap
-
Resources
- External Libraries
- References
